Automate workflows with AI
Agents track every customer signal and act on what’s important before they turn into problems.
Connecting the world's greatest companies to their customers

From visibility to velocity
Momentum drives ROI. Agents turn signals directly into output, so you can keep resources focused on shipping what moves the business.

Evidence-based decisions
Agents act on evidence, leading to products customers trust—driving adoption, retention, and long-term revenue growth.


One truth, many outputs
Don’t waste cycles repackaging insights. Agents tailor outputs for PMs, designers, and execs—cutting overhead and accelerating decisions.
Operators, not assistants
Agents don’t just summarize. They orchestrate workflows across Dovetail.








Meet your Agents
Role-ready agents with no-code setup means easy AI adoption across the org—unlocking productivity gains and business value from day one.
The Synthesizer
Turns hours of feedback into a clean doc, dropped straight into your inbox or Slack—so you show up with polished insights and zero busywork.


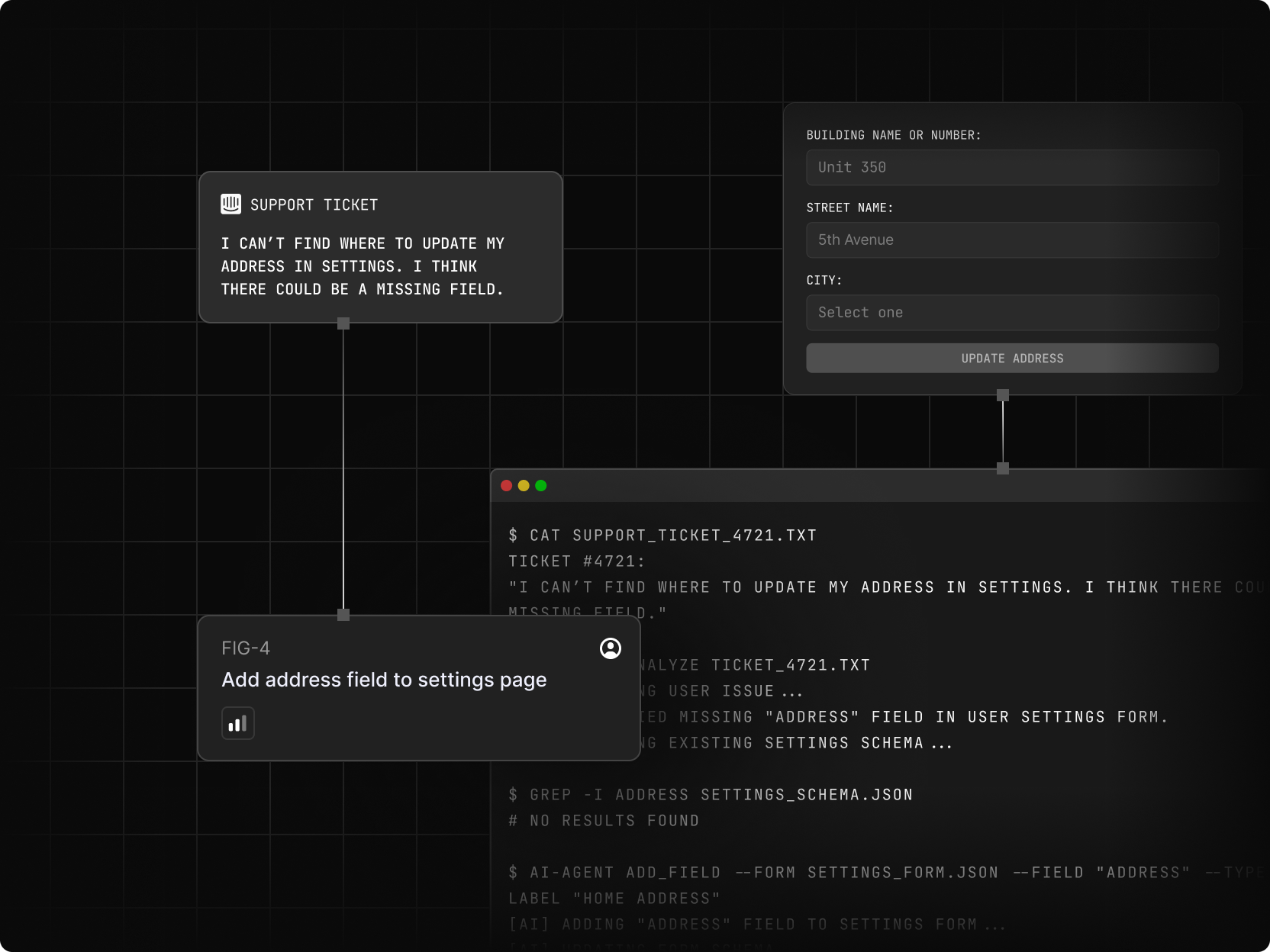
The Resolver
Auto-flags patterns, opens tickets, and kicks off fixes—so you're the person who solves problems, not the one buried tracking them.
The Briefer
Packages top signals into a crisp digest or podcast—making you the person who keeps everyone smart, without the late-night slide sprint.

The Tracker
Scans everything and drops curated intel into your lap—so you're first to spot competitor moves, and always the most prepared in the room.
How customer insights drive and inspire Breville’s product innovation
Breville's iconic brand, built over decades, hinges on deep customer understanding. The global brand uses Dovetail to ensure every product aligns with user needs, driving brand loyalty and market leadership.
Atlassian champions their customer at a global scale with Dovetail
Global software giant, Atlassian, renowned for empowering teams with tools like Jira and Confluence, knows that meaningful innovation comes from truly understanding their customers.
How Itaú Unibanco delivers better banking experiences, faster with Dovetail
Since 2022, Brazil's largest bank has partnered with Dovetail, embracing an innovative approach to transform customer intelligence into award-winning banking products and experiences.
FAQs
Dovetail AI Agents are configurable, autonomous teammates that track customer signals, analyze them, and act across Dovetail to automate workflows.
Agents orchestrate workflows across Dovetail to watch, enrich, broadcast, and trigger real work.
Agents write briefs, reports, and podcasts, and deliver them through Slack, Microsoft Teams, or email.
No. Agents come with no‑code setup for easy adoption across your organization.

